-Risolto un problema relativo al dimensionamento delle immagini stampate in relazione.
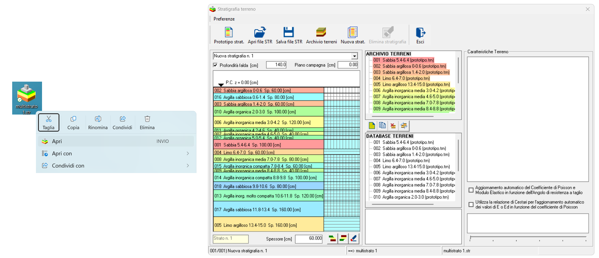
-Inserita la possibilità di caricare più file .str all’interno della stratigrafia.
-Inserita la possibilità di aprire/modificare i file .str direttamente con il modulo geotecnico.

Istruzioni per l'installazione della patch:
- Scaricare il file allegato a questo post.
- Copiare il file nella cartella di installazione di PRO_SAP. La posizione predefinita della cartella di installazione è generalmente
C:\Programmi\PRO_SAP PROfessional SAP(o una posizione simile, a seconda delle configurazioni individuali del sistema). - Sostituire il file esistente.
- Riavviare il programma PRO_SAP per applicare le modifiche.
Questa risposta ti è stata utile?
Fantastico!
Grazie per il tuo feedback
Siamo spiacenti di non poterti essere di aiuto
Grazie per il tuo feedback
Feedback inviato
Apprezziamo il tuo sforzo e cercheremo di correggere l’articolo